Key Projects & Technical Work

Full project documentation with detailed context, architecture, impact, and media.

ShapeSite Studio

Feb 2026 - Present

Purpose: Build complete websites visually and export real deployment-ready code.

Expand details

ShapeSite Studio is a macOS app for building complete websites visually, then exporting real deployment-ready code.

Key capabilities:

  • Drag-and-drop visual editor with advanced canvas controls (grid, snap, guides, spacing/debug overlays, zoom, multi-select, alignment, grouping, layers).
  • Flexible layout system: freeform, auto layout stacks, grid, constraints, and responsive breakpoints.
  • Rich design tooling: geometric + organic shapes, vector path editing, typography controls, styling/effects, and asset management.
  • Built-in component system: reusable blocks, custom components, variants, and plugin-like components with schema-driven settings.
  • Live preview + inspect workflow: select/edit elements directly from preview and keep visual/code workflows in sync.
  • Internal code editor for HTML/CSS/JS with split-mode editing.
  • Import existing HTML/pages (rule-based DOM/CSS parsing, no AI required) and convert to editable structures.
  • Data/API binding and dynamic runtime scaffolding with secure proxy templates.
  • Optional admin/auth/database scaffolding for static + backend-ready exports.
  • Security toolkit with hardened presets, security audits, host-specific config generation (Netlify/Vercel/Nginx/Apache/etc.), and deployment guidance.
  • Project system with autosave, version timeline, checkpoints, and portable .shapesite files.

In short: it combines visual design power (Figma/Webflow style) with practical engineering output (clean HTML/CSS/JS + deploy/security scaffolding) in one local macOS studio.

shapesite1 main page in split view showing shape and corresponding html web code
shapesite1 main page in split view showing shape and corresponding html web code
shapesite2 showing sidebar option with ability to add ai databases auth and assets to the webpage
shapesite2 showing sidebar option with ability to add ai databases auth and assets to the webpage
shapesite3 security center audit allowing you to add additional security to your webpage
shapesite3 security center audit allowing you to add additional security to your webpage
Visual BuilderCode ExportSecurity AuditsmacOS App

Multi-purpose Operational Unmanned Aerial System for Emergency Response & Environmental Monitoring (M.O.U.S.E) ⚙

Associated with Guilford College

Dec 2025 - Present

Purpose: Autonomous drone platform for emergency response, monitoring, and delivery support.

Expand details

Designed and developed a multi-purpose autonomous drone platform intended for emergency response, environmental monitoring, and autonomous delivery applications. The system integrates onboard GPS, LiDAR, barometric pressure, temperature sensors, cameras, and audio communication for real-time data collection and remote situational awareness.

The drone includes a mechanical gripper system capable of transporting and deploying payloads such as medical supplies, food, or emergency equipment to hazardous or difficult-to-access locations.

Autonomous flight capabilities were implemented using ArduPilot and Mission Planner, including preprogrammed GPS waypoints, obstacle avoidance, and automated landing for reliable low-intervention operation.

A Raspberry Pi companion computer supports onboard processing, sensor coordination, and data collection. The drone functions as a mobile sensing platform for environmental mapping, aerial imaging, atmospheric monitoring, and two-way communication.

(Honors Thesis Project, includes both hardware and software creation.)

mouse 12 hardware setup
mouse 12 hardware setup
mouse 13 code
mouse 13 code
mouse1 main page with controls
mouse1 main page with controls
mouse10 operator user managment
mouse10 operator user managment
mouse11 user gui customization
mouse11 user gui customization
mouse2 flight planner for autonomous flight
mouse2 flight planner for autonomous flight
mouse3 object detection and tracking
mouse3 object detection and tracking
mouse4 geofencing
mouse4 geofencing
mouse5 speaker and microphone control
mouse5 speaker and microphone control
mouse6 camera control and 3d mapping
mouse6 camera control and 3d mapping
mouse7 flight recorder
mouse7 flight recorder
mouse8 environmental monitor sensor
mouse8 environmental monitor sensor
mouse9 environmental monitor sensor
mouse9 environmental monitor sensor
ArduPilotRaspberry PiAutonomous FlightHonors Thesis

NextGen Software-Based Intrusion Detection

Oct 2025 - Present

Purpose: Real-time multi-module intrusion detection and analytics.

Expand details

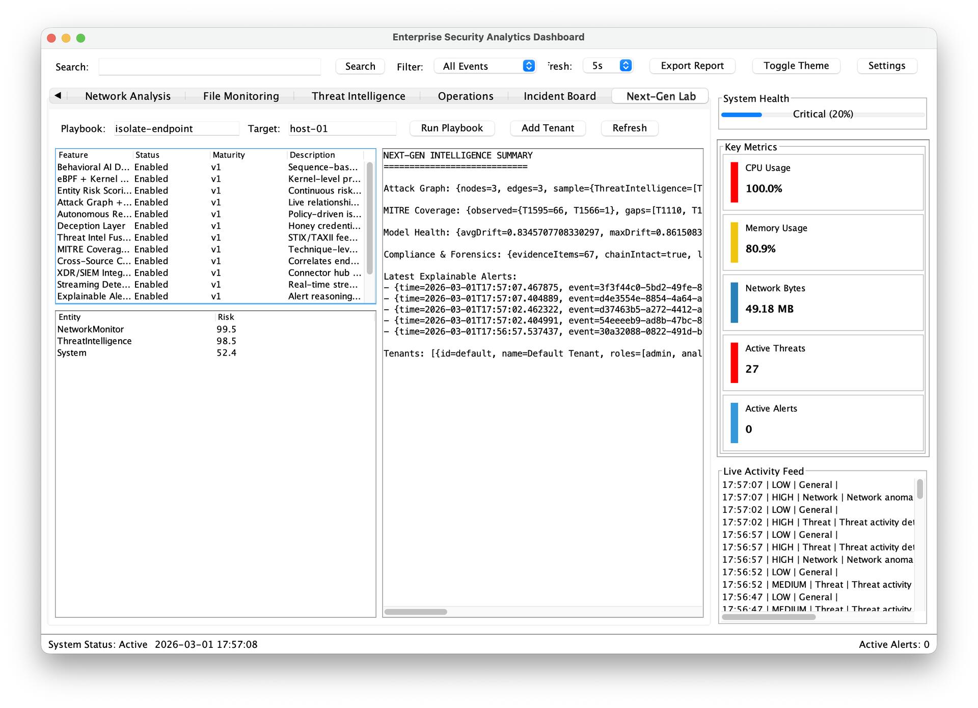
Developed a multi-component intrusion detection system featuring a Java-based security analytics dashboard with a prototype Next.js web interface for future web-based monitoring.

The platform aggregates and correlates security events from system resources, network traffic, file-system activity, and threat intelligence analysis modules for real-time visibility.

System Monitor tracks CPU, memory, and processes via OSHI telemetry. Network Monitor captures/analyzes traffic to detect unusual behavior. File Monitor tracks file changes with suspicious-pattern scoring and quarantine support.

Dashboard was built with Java Swing and JFreeChart, with real-time tabs/charts/event logs. An event-driven architecture using BlockingQueue allows modules to feed a centralized analytics engine with filtering/search/prioritization/historical analysis.

ids 3 gui
ids 3 gui
ids nextgen software based intrusion detection
ids nextgen software based intrusion detection
ids2 network analysis and metrics
ids2 network analysis and metrics
ids4 code
ids4 code
JavaNext.jsOSHIJFreeChartIDS

AURA (HackUNCP26)

Feb 2026 - Feb 2026

Purpose: All-in-one productivity and intelligence app for students/professionals.

Expand details

AURA is an all-in-one productivity and intelligence app that helps users:

  • Sync assignments and manage deadlines
  • Prioritize tasks and generate AI-based schedules
  • Chat with AI for study/work support
  • Organize documents, recordings, and transcripts into sections/subsections
  • Ask AI questions grounded in uploaded content
  • Get field-specific security/videos/news intel/events
  • Discover jobs and learning resources
  • Track productivity trends and wellness signals
  • Use a Chrome extension to capture web insights into the app
aura 10 analytics keep track of studnet use of platforms to track trends and out of ordinary behavior to alert you about possibility of fatigue
aura 10 analytics keep track of studnet use of platforms to track trends and out of ordinary behavior to alert you about possibility of fatigue
aura 11 welness tab allows students to set timer for themselves to take breaks and reminds them they should take a break every once in a while
aura 11 welness tab allows students to set timer for themselves to take breaks and reminds them they should take a break every once in a while
aura 14 networking and connecting students prefessionals page
aura 14 networking and connecting students prefessionals page
aura 2page with canvas and other learning management integration of upcoming tasks update and ai suggestion
aura 2page with canvas and other learning management integration of upcoming tasks update and ai suggestion
aura 3 page that gives you update of all important security updates in your field and important news as well as cve feed
aura 3 page that gives you update of all important security updates in your field and important news as well as cve feed
aura 4 ai lab it analyze meetings videos and gives you and overview summery tasklist or flashcard and gives you the option to chat about it
aura 4 ai lab it analyze meetings videos and gives you and overview summery tasklist or flashcard and gives you the option to chat about it
aura 5 ai study buddy or field specific question chatbot with ability to upload file
aura 5 ai study buddy or field specific question chatbot with ability to upload file
aura 6 learning feed allows students to look for educational videos on youtube through the app
aura 6 learning feed allows students to look for educational videos on youtube through the app
aura 7 event tab based on your stem field it pulls data on the nearest events related to your field and shows them to you closest first
aura 7 event tab based on your stem field it pulls data on the nearest events related to your field and shows them to you closest first
aura 9 allows you to create folders to keep your data organized upload materials and automatically analyzes for information and keeps it
aura 9 allows you to create folders to keep your data organized upload materials and automatically analyzes for information and keeps it
aura1 main page with overview and ability to listen to the major news in your field using elvenlabs like a podcast and add tasks to your day plan
aura1 main page with overview and ability to listen to the major news in your field using elvenlabs like a podcast and add tasks to your day plan
aura12 network allows students professionals to reachout to other professionals and filtered by distance
aura12 network allows students professionals to reachout to other professionals and filtered by distance
aura13 network allows students professionals to reachout to other professionals and filtered by distance
aura13 network allows students professionals to reachout to other professionals and filtered by distance
aura8 the job board pulls all data about fulltime parttime jobs and internships for students and professionals
aura8 the job board pulls all data about fulltime parttime jobs and internships for students and professionals
1st Place - HackUNCP 2026AI ProductivitySecurity Intel

GUARDIAPASS (HackNC State26)

Feb 2026 - Feb 2026

Purpose: AI-powered security command center for everyday users.

Expand details

GuardiaPass combines encrypted credential management, browser protection, and intelligent assistants in one system.

It secures passwords, identities, and sensitive media with local encryption, then extends protection into the browser with autofill, phishing/domain checks, breach intelligence, and suspicious-email filtering.

Includes multiple AI assistants: in-app Security Advisor, extension page assistants for live site analysis, and contextual tools for password generation/strength/risk explanations.

Accessibility includes read-aloud support. Architecture includes local-first secure storage, server-side API proxying for key protection, real-time telemetry, trust checks, and assistant-driven workflows.

In short, GuardiaPass is an AI-powered security command center: protect, verify, assist, and educate from one place.

gaurdiapass 9 accessibility and settings
gaurdiapass 9 accessibility and settings
gaurdiapass1 login screen
gaurdiapass1 login screen
gaurdiapass2 chrome extension
gaurdiapass2 chrome extension
gaurdiapass3 main page with password id and photo vault
gaurdiapass3 main page with password id and photo vault
gaurdiapass4 userid darkweb scanner
gaurdiapass4 userid darkweb scanner
gaurdiapass5 website ai verifier
gaurdiapass5 website ai verifier
gaurdiapass6 cyber academy for education
gaurdiapass6 cyber academy for education
gaurdiapass7 activity analytics
gaurdiapass7 activity analytics
gaurdiapass8 network traffic
gaurdiapass8 network traffic
gaurdiapss10 active email checker with probability scores
gaurdiapss10 active email checker with probability scores
hackncstate group pic
hackncstate group pic
hackncstate pic of perticipents working
hackncstate pic of perticipents working
hackncstate26 devpost win confirmation email
hackncstate26 devpost win confirmation email
hackncstate26 pic of a workshop
hackncstate26 pic of a workshop
3rd Place - Agency TrackEncryptionBrowser Security

Gratitude (AfroPix26)

Feb 2026 - Feb 2026

Purpose: Neighborhood discovery platform for trusted local support/opportunities.

Expand details

Gratitude is a neighborhood discovery platform designed to make local support and opportunities easier to find, trust, and act on.

The app organizes content into tabs for events, volunteer opportunities, food banks/donation resources, community organizations, help & support services, nearby connections, and civics/politics.

Experience is map-first and filter-driven (distance/relevance/date) with list/map/split views, source attribution, confidence indicators, and deduplication safeguards.

Platform remains useful without AI via scraper/API pipelines and rule-based categorization; AI is an enhancement layer for structuring/classification/gap filling.

Includes built-in AI assistance and language customization.

afropix application into and walkthrough
afropix26 group pic
afropix26 group pic
afropix26 project walkthou
gratitude application logo for devpost
gratitude application logo for devpost
1st Place - AfroPix26Community PlatformMap-first UX

KeyLogger

Associated with Guilford College

Dec 2025 - Jan 2026

Purpose: Cybersecurity research proof-of-concept for endpoint risk demonstration.

Expand details

Developed a proof-of-concept background keylogger for cybersecurity research and demonstration.

The system can be deployed via USB, runs in the background, captures keystrokes, stores logs locally, and transmits encrypted reports via scheduled email.

Purpose: demonstrate endpoint security risk, persistence techniques, and exfiltration behavior to support detection and mitigation understanding.

Security ResearchEndpoint Risk

CTIS Lab Infrastructure Deployment ⚙ - Guilford College

Associated with Guilford College

Aug 2024 - Dec 2025

Purpose: Enterprise lab restoration and full production deployment.

Expand details

Led complete deployment/restoration of CTIS computer lab infrastructure from non-functional state to fully operational enterprise-style environment.

Diagnosed/repaired/reconfigured Dell PowerEdge and HP servers; built Proxmox cluster for virtualized domain services.

Designed/deployed AD DS, DNS, DHCP, Group Policy, with primary and backup domain controllers.

Deployed ~12 domain-joined workstations with reimaging, drivers, software, and domain integration.

Built accounts/security groups/permissions for controlled access and system security.

Installed rack infrastructure, power/network organization, Ethernet cabling, and tested network stability.

Worked with IT to deploy/configure wireless AP and secure domain-managed connectivity.

Performed extensive hardware diagnostics and restored previously unusable systems.

Strong teamwork with partner enabled successful lab build and deployment.

ctis lab infrastructure deployment couple of desktops
ctis lab infrastructure deployment couple of desktops
ctis lab infrastructure deployment server setup1
ctis lab infrastructure deployment server setup1
ctis lab infrastructure deployment settingup lab access points
ctis lab infrastructure deployment settingup lab access points
Raspberry PiActive DirectoryProxmoxWindows ServerEnterprise Lab

QuickVest Fidelity App (HackNC2025)

Oct 2025 - Oct 2025

Purpose: Accessible fintech prototype for trust-centered investing UX.

Expand details

Team designed QuickVest for Fidelity with focus on accessibility, trust, and usability, reducing onboarding friction for new investors.

Color/contrast choices prioritized visual comfort and inclusion for color-vision accessibility.

Main technical challenge: Figma lacks native external AI integration (Gemini) and existing widgets were insufficient.

Built a custom widget from scratch for Gemini integration in Figma (Edit Mode only; Figma limitation in Presenter View).

Widget is the only black-box AI part; all other flows/pages/designs were built by the team.

quickvestapp first5 page
quickvestapp first5 page
Best Community HackFinTechFigma Widget

NC SeaGrant AI Robotics ⚙

Associated with Guilford College

Jan 2025 - Jun 2025

Purpose: Autonomous shoreline cleanup robotics project.

Expand details

Contributed to autonomous environmental cleanup robot for shoreline waste monitoring/removal.

Work included hardware integration, system setup, sensor testing, AI training, and autonomy control logic development.

Used PyTorch, TensorFlow, and Hugging Face resources. Deployed system on NVIDIA Jetson Nano for sensing/processing/autonomous runtime.

nc seagrant ai robotics ai model in action
nc seagrant ai robotics ai model in action
nc seagrant ai robotics certificate of compleation
nc seagrant ai robotics certificate of compleation
nc seagrant ai robotics guilford college students involved in the project the rest were from early college at guilford
nc seagrant ai robotics guilford college students involved in the project the rest were from early college at guilford
nc seagrant ai robotics robot full view
nc seagrant ai robotics robot full view
nc seagrant ai robotics robot side view r
nc seagrant ai robotics robot side view r
nc seagrant ai robotics robot sideview l
nc seagrant ai robotics robot sideview l
nc seagrant ai robotics team meeting photo
nc seagrant ai robotics team meeting photo
nc seagrant ai robotics team photo
nc seagrant ai robotics team photo
Raspberry PiJetson NanoPyTorchTensorFlowRobotics

Steganography Tool

Associated with Guilford College

Feb 2025 - Apr 2025

Purpose: Java steganography detect/embed/remove toolkit across multiple formats.

Expand details

Developed Java + Maven steganography analysis tool supporting images/audio/documents (PNG, BMP, WAV, PDF, DOCX, TXT).

Implements LSB techniques for images/audio while preserving file integrity.

Document detection includes PDF metadata analysis, DOCX hidden text formatting checks, and TXT zero-width character detection.

Integrated Apache PDFBox, Apache POI, Java ImageIO, and Java Sound API.

steganography tool
steganography tool
JavaMavenPDFBoxPOILSB

File Signature Analyzer

Associated with Guilford College

Feb 2025 - Mar 2025

Purpose: Digital forensics tool for true file-type/integrity analysis.

Expand details

Developed cybersecurity/digital forensics tool that detects fake/renamed files by binary signatures rather than extensions.

Verifies integrity with MD5/SHA-1/SHA-256 and extracts metadata/structure/system properties.

Includes hex-level viewing/search, entropy and MIME analysis, structural validation, and anomaly detection.

Also performs image steganography analysis and hidden data extraction for forensic reporting.

Runs on macOS and Windows; fully implemented in Java.

file signature analyzer file header signiture
file signature analyzer file header signiture
file signature analyzer full report page
file signature analyzer full report page
file signature analyzer hexviewer
file signature analyzer hexviewer
file signature analyzer metadata extractor
file signature analyzer metadata extractor
file signature analyzer stenegraphy detector
file signature analyzer stenegraphy detector
JavaForensicsHashingmacOS/Windows

Raspberry Pi 5 Cluster ⚙

Associated with Guilford College

Oct 2024 - Dec 2024

Purpose: Distributed cluster experimentation on low-power hardware.

Expand details

Built distributed clusters using Raspberry Pi and Turing Pi 2 board with Raspberry Pi CM4 modules and NVIDIA Jetson Nano.

Deployed Docker Swarm and K3s Kubernetes clusters to compare orchestration performance, scalability, and resource use.

Tested master/worker reliability and workload distribution.

Added Ansible automation, Stress-ng load testing, and Prometheus/Node Exporter monitoring.

raspberry pi 5 cluster cluster2
raspberry pi 5 cluster cluster2
raspberry pi 5 cluster raspi pi cluster 1
raspberry pi 5 cluster raspi pi cluster 1
raspberry pi 5 cluster turing pi 2 cluster board w raspberry pi cm4 x4 nvidia jetson nano
raspberry pi 5 cluster turing pi 2 cluster board w raspberry pi cm4 x4 nvidia jetson nano
Raspberry PiK3sDocker SwarmAnsiblePrometheus

WiFi Pineapple-Style Wireless Tester ⚙

Associated with Guilford College

Oct 2024 - Dec 2024

Purpose: Wireless security testing and reconnaissance platform.

Expand details

Configured USB WiFi adapter with monitor mode and packet injection capabilities for wireless security analysis.

Used system for signal broadcasting/monitoring, packet capture, and nearby WiFi analysis.

Demonstrated rogue AP and wireless attack patterns in controlled environments and deepened defensive strategy understanding.

Raspberry PiWireless SecurityPacket CaptureReconnaissance

TimeVault (HackNC2024)

Oct 2024 - Oct 2024

Purpose: Loan/payment and interest estimator with finance chat.

Expand details

Time Value Vault provides loan payment estimates based on interest, years, payments/year, and initial loan value.

Returns per-payment amount and total interest across loan lifecycle and sends results via email.

Includes finance chat where user asks finance questions and Gemini AI answers.

timevault hacknc2024
timevault hacknc2024
Hackathon BuildFinance ToolAI Chat

Smart Doorbell IoT Device ⚙

Associated with Guilford College

Oct 2023 - Dec 2023

Purpose: Raspberry Pi smart doorbell system with remote communication.

Expand details

Designed and implemented a smart doorbell using Raspberry Pi 4 with camera, USB microphone, 3.5mm speaker, button input, and 3.5-inch LCD status display.

Developed in Python (VS Code), based on open-source code adapted for Python 3 and Pi 4/5, configured for startup automation.

GPIO button triggers capture pipeline: libcamera video + ALSA audio; devices configured/tested with Linux CLI.

Integrated Jitsi Meet for real-time audio/video communication and EmailJS notifications with session link on button press.

Work included Linux configuration, peripheral driver setup, camera/ALSA enablement, recording/playback validation, and robust semi-autonomous startup.

(Very similar to a Ring camera workflow.)

smart doorbell iot device overveiw page 2
smart doorbell iot device overveiw page 2
smart doorbell iot device overview of hardware image 1
smart doorbell iot device overview of hardware image 1
Raspberry PiPythonIoTEmbedded Linux